오늘의 BigZami 뉴스레터
🤖 IT 트렌드 <AI 네이티브 개발 플랫폼, 개발의 새로운 DNA>
🗒️ Tech리포트 <스스로 일하는 AI, 에이전틱 AI의 개념과 기업 활용 사례> |
|
|
소프트웨어 개발의 풍경이 빠르게 바뀌고 있습니다. 과거에는 기획자가 요구사항을 정의하고, 개발자가 코드를 작성하며, QA 팀이 테스트를 진행하는 식으로 단계가 분리되어 있었습니다. 하지만 이제는 AI가 이 모든 과정에 깊숙이 관여하며, 개발의 속도와 방식 자체를 재편하고 있습니다.
AI 네이티브 개발 플랫폼은 단순히 새로운 도구를 도입하는 차원을 넘어, 개발 문화와 조직 운영 방식 전체를 AI 중심으로 재설계하는 패러다임 전환을 의미합니다. 작은 팀이 글로벌 성과를 내고, 대기업이 방대한 파이프라인을 최적화하는 사례들이 속속 등장하면서, AI 네이티브는 더 이상 선택이 아닌 필수가 되어가고 있습니다.
카카오의 SDLC 전 과정 AI 통합, 미드저니의 초경량 조직 운영, 그리고 글로벌 빅테크와 스타트업의 다양한 시도는 이 변화가 이미 현실임을 보여줍니다. 이번 뉴스레터에서는 AI 네이티브 개발 플랫폼의 의미와 실제 사례들을 살펴봅니다.
|
|
|
AI 네이티브 개발 플랫폼, 개발의 새로운 DNA |
|
|
AI 네이티브 개발 플랫폼이란?
AI 네이티브 개발 플랫폼은 단순히 AI 도구를 활용하는 수준을 넘어, 개발 생태계 전체를 AI 중심으로 재편하는 새로운 패러다임입니다. 기존의 소프트웨어 개발은 사람의 기획과 설계, 코딩, 테스트, 운영이 단계적으로 이어지는 구조였습니다. 그러나 AI 네이티브 환경에서는 이 모든 과정이 AI와 긴밀히 결합되어, 자동화·지능화·최적화가 실시간으로 이루어지는 개발 문화가 형성됩니다.
이러한 변화는 단순히 생산성 향상에 그치지 않습니다. 개발자와 조직은 AI를 통해 더 빠르게 실험하고, 더 정교하게 품질을 관리하며, 더 민첩하게 시장 변화에 대응할 수 있습니다. 나아가 조직 구조와 운영 방식 자체가 AI 친화적으로 바뀌면서, 소규모 인력으로도 대규모 성과를 창출하는 사례가 등장하고 있습니다.
|
|
|
📌 사례 1. 카카오 – SDLC 전 과정에 AI 통합
카카오는 소프트웨어 개발 생명주기(SDLC)의 전 과정에 AI를 도입했습니다.
✅ 기획 단계 AI가 요구사항을 분석하고, 사용자 행동 데이터를 기반으로 기능 우선순위를 제안합니다.
✅ 설계와 개발 단계 AI가 코드 자동 생성과 리뷰를 지원하여 개발 속도를 크게 높였습니다.
✅ 운영 단계 AI가 로그 데이터를 분석해 장애를 사전에 예측하고, 자동화된 대응 시나리오를 실행합니다.
이로써 카카오는 개발 생산성을 극대화하고, 사람과 AI가 협업하는 새로운 개발 문화를 정착시켰습니다. 이는 단순히 "AI를 쓰는 개발"이 아니라, AI와 함께 개발하는 환경을 구축한 대표적 사례라 할 수 있습니다.
|
|
|
📌 사례 2. 미드저니 – 초경량 조직의 AI 네이티브 성공
이미지 생성 플랫폼 미드저니는 AI 네이티브 조직 운영의 대표적 성공 사례입니다.
✅ 직원 수는 50명에 불과하지만, AI 중심의 개발·운영 체계를 통해 연매출 2,700억 원을 달성했습니다. ✅ 핵심은 AI 기반 자동화와 커뮤니티 중심 운영입니다. 소규모 인력이 AI를 활용해 제품을 빠르게 개선하고, 전 세계 사용자 커뮤니티가 자발적으로 콘텐츠와 피드백을 제공하면서 플랫폼이 성장했습니다.
이 사례는 AI 네이티브 플랫폼이 조직 규모와 상관없이 글로벌 경쟁력을 확보할 수 있음을 보여주는 강력한 증거입니다.
|
|
|
📌 사례 3. 마이크로소프트 – Copilot 기반 개발자 경험 혁신
마이크로소프트는 GitHub Copilot을 통해 개발자 경험을 혁신했습니다.
✅ 코드 자동 제안으로 개발 속도를 높였습니다.
✅ 보안 취약점 탐지 기능을 통해 품질을 강화했습니다.
이는 AI 네이티브 플랫폼이 대규모 개발 생태계에서도 효과적으로 작동할 수 있음을 보여줍니다.
|
|
|
📌 사례 4. 구글 – AI 중심 클라우드 서비스
구글 클라우드는 AI를 활용해 DevOps 자동화와 데이터 기반 운영 최적화를 지원합니다.
✅ AI가 로그와 메트릭을 분석해 장애를 예측합니다.
✅ 자동화된 대응 시나리오를 실행합니다.
이는 대규모 클라우드 환경에서 AI 네이티브 운영이 어떻게 구현되는지를 보여주는 사례입니다.
|
|
|
AI 네이티브 개발 플랫폼은 카카오와 미드저니 같은 선도 사례뿐 아니라, 마이크로소프트·구글 같은 빅테크, 스타트업, 오픈소스 커뮤니티, 그리고 금융·헬스케어·제조 등 산업별 적용까지 다층적으로 확산되고 있습니다. 이는 단순한 기술 도입이 아니라, 개발 문화와 산업 운영 방식 전체를 재편하는 거대한 흐름입니다. |
|
|
스스로 일하는 AI, 에이전틱 AI의 개념과 기업 활용 사례 |
|
|
Agentic AI란 무엇인가?
Agentic AI는 최소한의 감독으로 복잡한 미션을 스스로 수행할 수 있는 인공 지능 시스템입니다. 여러 AI 에이전트와 필요한 도구를 조율하여 사람의 세세한 지시 없이도 주어진 목표를 달성할 수 있는 자율적이고 통합된 시스템입니다.
즉, 단순히 '대답하는 AI'가 아니라 문제를 감지하고 → 계획을 세우고 → 적절한 도구를 사용해 → 결과를 만들어내는 능동적 AI라는 뜻입니다.
그렇다면 기존의 AI Agent와는 뭐가 다른건지, 또 RPA와는 어떤 차이가 있는지 조금 더 구체적으로 구분해 보겠습니다.
|
|
|
AI Agent vs Agentic AI vs RPA
AI Agent는 인간의 의사 결정을 모방하여 실시간으로 문제를 해결하는 지능형 소프트웨어로, 하나의 작업을 해결하도록 설계된 단일 실행 주체라고 볼 수 있습니다. 특정 목표가 주어지면 필요한 단계를 스스로 계획하고 도구를 호출해 결과를 만들어낼 수 있지만, 여러 에이전트를 조율하거나, 장기적인 목표를 관리하거나 환경 변화에 완전 자율적으로 대응하는 데는 한계가 있습니다.
반면 Agentic AI는 여러 AI Agent와 도구들을 하나의 흐름으로 조율하고, 다양한 변수와 상황 변화에 따라 계획을 바꾸며 결과를 검증합니다. 장기적인 목표에 맞춰 전체 프로세스를 운영하는 상위 개념으로, 개별 에이전트들의 능력을 묶어 하나의 유기적 시스템으로 만드는 지능형 운영체계에 가깝습니다. 즉, ‘똑똑한 비서’ vs ‘자율적인 동료’와 같습니다. 자세히 보기
|
|
|
RPA와의 차이도 명확합니다. RPA(Robotic Process Automation)는 사람이 하던 반복적인 클릭·입력·복사 같은 정형적 작업을 자동화하는 Rule-base 기술이기에 예외 상황에 취약하고, 스스로 문제를 판단하지 못합니다. RPA와 룰 기반 챗봇 조합에서는 “이 제품 환불하고 싶어요” 라는 요청처럼 사전에 정의된 ‘환불’ 키워드가 명확히 포함된 경우에만 응답 템플릿을 자동으로 보내고, 표현이 조금만 달라져도 인식하지 못하는 경우가 많습니다. 이처럼 사소한 변수에도 쉽게 깨지기 때문에, 안정적으로 자동화 가능한 범위가 제한적입니다.
쉽게 말해 RPA가 “정해진 절차를 반복하는 손과 발”이라면, Agentic AI는 “상황을 이해하고 필요할 때 손발을 움직이게 만드는 두뇌”에 가깝습니다. 지시된 규칙만 수행하는 자동화를 넘어, 상황을 해석하고·결정하고·도구를 선택하며·변화에 따라 조정하는 새로운 자동화 패러다임인 셈입니다. 자세히 보기
|
|
|
Agentic AI의 특성
Agentic AI가 기존 자동화나 단일 에이전트와 차별화되는 이유는 다음과 같은 특성 덕분입니다.
✅ 목표 지향성 및 자율성
Agentic AI는 단순히 외부의 요청을 기다리지 않고, 조건 변화에 맞춰 스스로 계획을 수립하기 때문에 최소한의 인간 개입으로 작업을 완수할 수 있습니다. 목표 달성 필요에 따라 API 호출, 데이터베이스 접근, RPA 및 외부 서비스 사용 등 도구들을 활용할 수 있기 때문에 복잡한 문제 해결 작업을 관리할 수 있습니다.
✅ 적응성 및 자기 검증
Agentic AI는 경험을 통해 배우고, 올바른 가드레일을 통해 지속적으로 개선될 수 있습니다. 또한 실행한 결과를 평가하고, 필요하다면 재검색 하거나 계획을 재수립하는 등 유연하게 대응합니다. 반복적인 처리 경험이 쌓이면, 시스템은 로그·피드백 기반의 정책 조정과 패턴 인식을 통해 더 빠르고 정확한 응답 방식을 찾게 됩니다. 예를 들면 초기에는 환불 프로세스에 15분이 걸렸다면, 유사 케이스가 축적될수록 3~7분 내에 더 최적화된 방식으로 처리할 수 있습니다.
✅ 능동성 및 선제적 실행
LLM만으로는 자체적으로 외부 도구와 직접 상호작용하여 주기적인 모니터링을 하거나 실시간 이벤트 감지가 어렵지만, Agentic AI는 LLM과 백엔드 인프라를 활용해 필요한 액션을 자동으로 실행하도록 설계할 수 있습니다. 예를 들어 공급망 환경에서 기존 물류 플랫폼은 사용자가 체크인할 때 또는 정기 알림을 통해 배송 상태를 업데이트합니다. 그러나 에이전틱 AI 시스템은 재고 수준을 모니터링하고 기상 조건을 추적하며 배송 지연을 예측할 수 있습니다. 이를 통해 선제적으로 알림을 보내고, 필요할 경우 배송 경로 조정 옵션을 제안할 수도 있습니다.
|
|
|
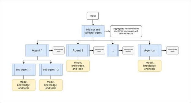
Concurrent Orchestration (출처: Microsoft, “AI agent design patterns”) |
|
|
Agentic AI는 단일 모델이 모든 작업을 수행하는 방식이 아니라, 여러 개의 전문 에이전트를 상황에 맞게 조합하고 조율하는 능력을 갖추고 있습니다. 하나의 목표를 달성하기 위해 필요한 역할을 분리하고, 각 에이전트에 작업을 배분하며 최종적으로 결과를 통합하는 방식입니다. 이 조율 능력은 Agentic AI가 복잡한 문제를 처리할 수 있는 핵심 요소로, Microsoft에서 설명한 AI 에이전트 디자인 패턴 중 Concurrent Orchestration(동시 오케스트레이션) 모델과 비슷한 구조를 가집니다. |
|
|
비즈니스 활용 사례
실제 기업에서는 Agentic AI를 어떻게 구현하여 사용하고 있는지 사례를 공유하고자 합니다. |
|
|
|